Data Machina #198
Your own LLM. MiniGPT-4. WebGPT on WebGPU. Transformers from scratch. ChatGTP Plugins demo live. Whisper JAX. LLaVA. MetaAI DINO SoTA Computer Vision. Autonomous agents in LangChain. RedPajama.
“My Own LLM:” The LLM Marathon. I’m certainly not intending to run the London Marathon today. Training & fine-tuning your own LLM, and running your own LLMOps is a bit like running a marathon :-) Here is a list of aspects you should consider before running the LLM Marathon:
Training your own LLM
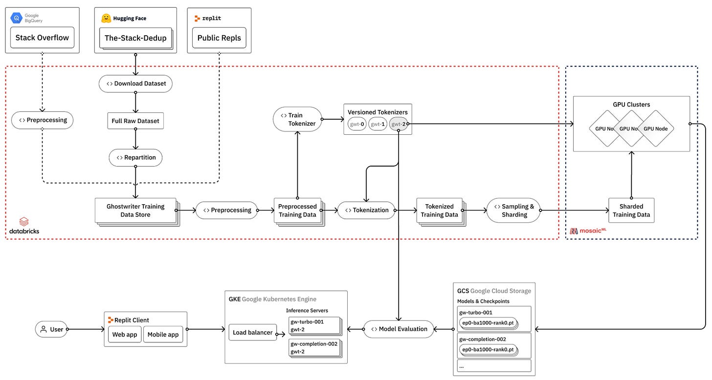
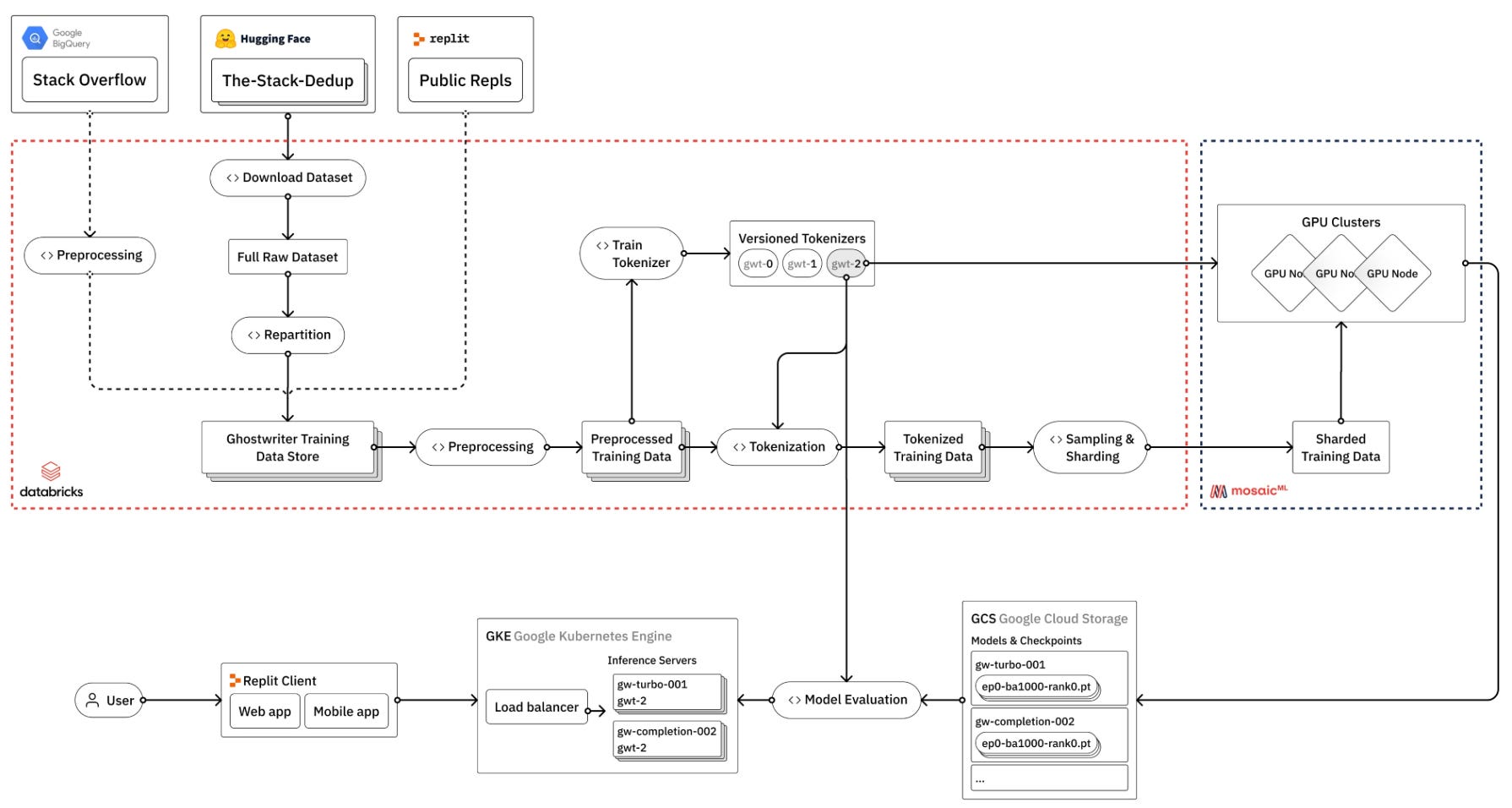
How to train your own LLMs. In this blog post, the team @Replit review the reasons why you may want to train your own LLM. They also provide an example on training their own LLM for code generation
Current best practices for training LLMs from scratch. This is a mini e-book published by Weights & Biases that goes over the typical build vs. buy decision for LLMs
Fine-tuning your LLM
An Introduction to fine-tuning LLMs. The awesome Sebastian, writes about the relationship among: in-context learning, indexing and fine-tuning. And then he explains the 3 main fine-tuning approaches.
Fine-tuning a commercially viable open source LLM. This is a great practical example of fine-tuning, using Google FLAN-UL2, Databricks Dolly15K, and MS Research LoRA
H2O LLM Studio. You will need tools to fine-tune your LLM. H20 just published a framework and no-code GUI designed for fine-tuning SoTA LLMs. The framework uses MS Research LoRA
Running your LLMOps
Building LLM apps for production. If you missed this one from a previous DM issue, this is a must read
How to run your own LLM (GPT). Nice post on setting up and running your own local mini-LLMs
Awesome LLMOps: A curated list of arguably the “best” LLMOps tools
griptape: a modular Python framework for LLMOps
Comet LLMOps Tools: A set of tools for debugging LLMs
Weights & Biases Prompts: A suite of LLMOps tools built for the development of LLM-powered apps
Not planning to run a marathon? I have some Sunday AI activities for you:
Build a chatbot for arXiv docs. Your own chatbot for arXiv in <45 lines of code with LangChain, Streamlit, and Tychroma
Attend a tutorial on LangChain. This is an excellent series of 16 short tutorials
Try the FinChat demo. It’s like ChatGPT for finance. Ask financial questions about +750 publicly traded companies.
Have a nice week.
10 Link-o-Troned
the ML Pythonista
the ML codeR
Deep & Other Learning Bits
AI/ DL ResearchDocs
El Robótico
data v-i-s-i-o-n-s
MLOps Untangled
AI startups -> radar
ML Datasets & Stuff
Postscript, etc
Tips? Suggestions? Feedback? email Carlos
Curated by @ds_ldn in the middle of the night.



